Nano-vLLM-Ascend(持续更新中)
Nano-vLLM-Ascend
项目链接:https://github.com/linzm1007/nano-vllm-ascend
nano-vllm是github开源的一个gpu推理项目,基于开源版本弄的一个ascend npu版本推理小demo,旨在帮助初学者了解推理的整体流程,区别于vllm,nano-vllm体量更小,麻雀虽小五脏俱全,更有助于初学者学习,非常适合用于相关概念的理解。
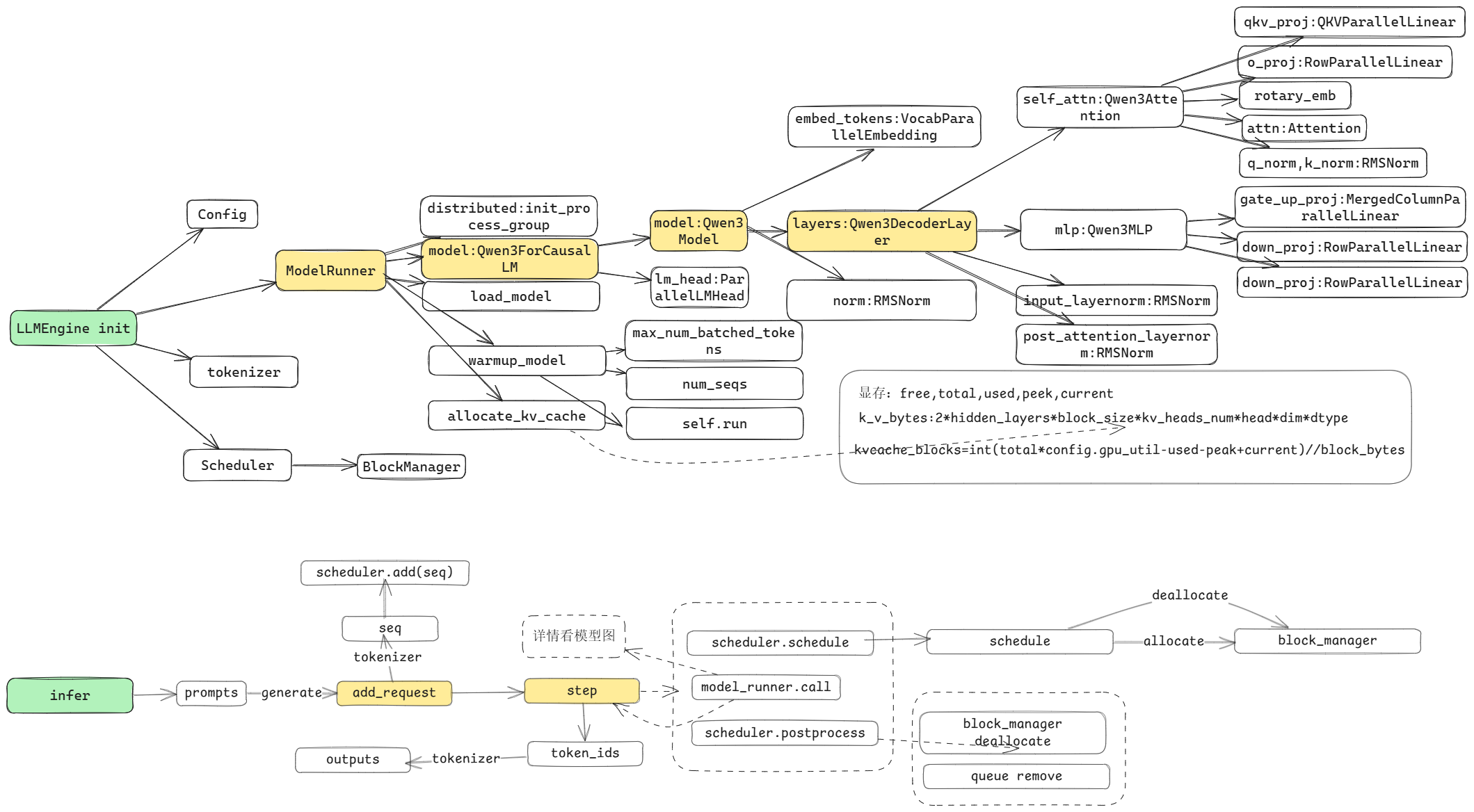
框架层流程图

模型层流程图

特性
- 📖 可读代码库 - 核心约2428行Python代码的清晰实现
- ⚡ 优化套件 - 张量并行、torchair Ascend IR图编译和图缓存、融合算子、前缀缓存等
- [✅] 待完成:目前只支持单算子, npu图模式实现
- [✅] 支持CPU环境运行:nano-vllm-cpu 代码仓库
- [✅] 性能优化
- [⏳] 支持模型: Qwen3-0.6B、Qwen3-32B、Qwen2-0.5B、Qwen2.5-0.5B、Qwen2.5-0.5B-Instruct、Llama-3.2-1B-Instruct、Qwen3-30B-A3B、Qwen3-VL-2B-Instruct、MiniCPM4-0.5B
- [✅] 支持一个moe模型:Qwen3-30B-A3B(暂时不支持入图)
- [📅] 支持一个omni模型
- [✅] 支持一个vl模型:Qwen3-VL-2B-Instruct(暂时不支持入图)
- [✅] 实现page attention
- [📅] 实现一个自定义算子
- [📅] 支持在线推理
torchair接口参考 https://www.hiascend.com/document/detail/zh/Pytorch/710/modthirdparty/torchairuseguide/torchair_00008.html
融合算子接口参考 https://www.hiascend.com/document/detail/zh/Pytorch/720/apiref/torchnpuCustomsapi/context/torch_npu-npu_fused_infer_attention_score_v2.md
attention实现参考 https://gitee.com/omniai/omniinfer/blob/master/omni/layers/attention/backend/attention.py forward_vanilla函数
支持的模型
| 架构 | 模型 | 示例 HF 模型 |
|---|---|---|
| Qwen3ForCausalLM | Qwen3-0.6B,Qwen3-32B | |
| Qwen2ForCausalLM | Qwen2-0.5B | |
| LlamaForCausalLM | Llama-3.2-1B-Instruct | |
| Qwen3MoeForCausalLM | Qwen3-30B-A3B | |
| Qwen3VLForConditionalGeneration | Qwen2.5-VL-3B-Instruct | |
| MiniCPMForCausalLM | MiniCPM4-0.5B |
代码行数
📊 总体数据
| 范围 | 文件数 | 总行数 | 占比 |
|---|---|---|---|
| nanovllm 全部 | 20 个 | 4,652 行 | 100% |
| models 目录 | 5 个 | 2,224 行 | 47.8% |
| 除 models 外 | 15 个 | 2,428 行 | 52.2% |
推理优化技术大纲
📚 完整技术文档:LLM 推理优化技术大纲
本文档整理了 LLM 推理领域的 20 大类关键技术,分为 7 个层次:
🔥 核心技术(基础必备)
- KV Cache 管理:PageAttention、Prefix Caching、KV Cache 压缩
- Attention 优化:FlashAttention、GQA/MQA、稀疏注意力
- 批处理策略:Continuous Batching、Dynamic Batching
🚀 性能优化(进阶)
- 量化技术:INT8/INT4/FP8、AWQ、GPTQ、GGUF
- 投机采样:Speculative Decoding、Medusa、Lookahead
- 解码优化:Parallel Decoding、Token Tree Verification
🏗️ 系统架构
- 调度策略:FCFS、SJF、Priority-based、Preemption
- 内存优化:Memory Pool、Swapping、Offloading
- 并行策略:Tensor/Pipeline/Expert/Sequence Parallelism
🧠 特殊场景
- 长上下文:RoPE Scaling、StreamingLLM、Ring Attention
- 多模态:Vision-Language、Audio-Language、Unified Architecture
- MoE 优化:Expert Routing、Load Balancing、All-to-All 通信
⚡ 底层优化
- 图编译:TorchAir、TensorRT-LLM、Torch.compile
- 算子融合:QKV Fusion、Custom CUDA/Triton Kernels
- 通信优化:NCCL/HCCL、RDMA、GPUDirect
📊 评估观测
- 性能分析:Memory/Compute Profiling、Roofline Analysis
- 关键指标:TTFT、TPOT、Throughput、GPU Utilization
🔮 前沿趋势
- 模型架构:Mamba/RWKV、Mixture of Depths、RetNet
- 服务化:Disaggregated Serving、Elastic Scaling
- 新兴方向:推理蒸馏、Early Exit、Hardware-Aware NAS
Attention
PageAttention
PageAttention 是 vLLM 的核心创新技术,灵感来自操作系统的虚拟内存分页机制,用于高效管理 LLM 推理中的 KV Cache。
核心概念
传统 KV Cache 分配方式会为每个序列预分配最大可能长度的连续内存,导致严重的内存浪费和碎片。PageAttention 借鉴操作系统分页思想,将 KV Cache 划分为固定大小的 block,按需动态分配。
关键技术点
| 技术 | 说明 |
|---|---|
| Block 管理 | 将 KV Cache 划分为固定大小的 block(如 16/32 tokens),每个 block 独立分配 |
| Block Table | 类似页表的数据结构,记录逻辑 token 位置到物理 block 的映射关系 |
| 非连续存储 | 同一序列的 KV Cache 可以分散在多个不连续的 block 中 |
| 内存共享 | 并行解码(如 beam search)时可共享 prompt 的 KV cache |
| Copy-on-Write | 写时复制机制,仅在需要修改时才复制 block |
内存使用对比
传统方式:
- 序列长度 1000,最大支持 4096
- 内存占用:4096 * hidden_size
- 浪费率:约 75%
PageAttention:
- 序列长度 1000,block_size=16
- 需要 block:1000/16 = 63 个
- 实际分配:63 * 16 = 1008 tokens
- 浪费率:仅 0.8%
代码实现
# nanovllm/layers/attention.py
# Block Table 映射
block_table = context.block_tables # 映射表
# Slot Mapping - 将 token 映射到 block 中的具体位置
# slot_mapping 格式:[block_idx, offset_in_block]
context.slot_mapping
# 分页存储 KV Cache
torch_npu._npu_reshape_and_cache(
k, v,
k_cache.view(num_blocks, block_size, num_kv_heads, head_dim),
v_cache.view(num_blocks, block_size, num_kv_heads, head_dim),
slot_mapping.int()
)
优势
- 内存效率:按需分配,无内部碎片
- 动态扩展:序列增长时只需分配新 block
- 内存共享:多个序列可共享相同的 prompt KV Cache
- 高吞吐量:支持更大的 batch size
详细对比
📄 详细技术文档:HuggingFace Transformers 早期实现与 PageAttention 对比
包含:
- 早期 Transformers 代码实现分析
- 内存浪费的量化对比(75% vs 6.25%)
- 不同 batch size 和序列长度的详细对比表
- vLLM 论文数据来源说明
- 实际代码示例和场景分析
FlashAttention
FlashAttention 是斯坦福大学提出的 IO 感知 注意力优化算法,通过分块计算和减少 HBM(高带宽内存)访问来提升性能。
核心问题
标准 Attention 实现需要存储中间结果(注意力矩阵)到 HBM,导致:
- 内存瓶颈:HBM 带宽远低于计算速度
- O(N²) 内存:序列长度的平方级内存增长
- 多次数据搬运:Q、K、V 需要多次读写 HBM
核心创新
| 技术 | 原理 | 效果 |
|---|---|---|
| Tiling(分块) | 将 Q、K、V 分块加载到高速 SRAM | 减少 HBM 访问次数 |
| Online Softmax | 流式计算 softmax,无需完整注意力矩阵 | 内存降至 O(N) |
| Recomputation | 反向传播时重新计算中间值 | 牺牲计算换内存 |
| Kernel Fusion | 多个操作融合为单个 CUDA kernel | 减少 kernel 启动开销 |
内存层次结构对比
GPU 内存层次:
┌─────────────────────────────────────┐
│ HBM (High Bandwidth Memory) │ ← 1.5 TB/s,容量大但速度慢
│ - 容量:40-80 GB │ ← 标准 Attention 在此频繁读写
│ - 延迟:高 │
├─────────────────────────────────────┤
│ SRAM (Static RAM / Shared Memory) │ ← 19 TB/s,容量小但速度快
│ - 容量:~100 KB per SM │ ← FlashAttention 主要在此计算
│ - 延迟:极低 │
└─────────────────────────────────────┘
计算流程对比
标准 Attention:
1. 从 HBM 加载 Q, K, V
2. 计算 S = QK^T → 写入 HBM
3. 计算 P = softmax(S) → 写入 HBM
4. 计算 O = PV → 写入 HBM
❌ 多次 HBM 读写,内存占用 O(N²)
FlashAttention:
1. 分块加载 Qᵢ, Kⱼ, Vⱼ 到 SRAM
2. 在 SRAM 中计算 softmax
3. 累加结果到输出
4. 丢弃中间结果,重复直到完成
✅ 仅需 O(N) 内存,大幅减少 HBM 访问
代码实现
# nanovllm/layers/attention_ori.py
from flash_attn import (
flash_attn_varlen_func, # Prefill 阶段
flash_attn_with_kvcache # Decode 阶段
)
# Prefill - 处理变长序列,支持 PageAttention
flash_attn_varlen_func(
q, k, v,
max_seqlen_q=max_seqlen_q,
cu_seqlens_q=cu_seqlens_q, # 累计长度支持变长
causal=True, # 因果掩码
block_table=block_table # PageAttention block table
)
# Decode - 单 token 推理,复用分页 KV Cache
flash_attn_with_kvcache(
q.unsqueeze(1), # [batch, 1, num_heads, head_dim]
k_cache, v_cache, # 分页 KV 缓存
cache_seqlens=context_lens, # 实际序列长度
block_table=block_table # block table 映射
)
性能收益
- 内存效率:从 O(N²) 降至 O(N)
- 计算速度:A100 上可达 2-4 倍加速
- 序列长度:支持更长的上下文(如 100K+ tokens)
三种 Attention 实现对比
本项目包含三种 Attention 实现,适用于不同场景:
| 特性 | attention_ori.py | attention.py | attention_torch_native.py |
|---|---|---|---|
| 底层实现 | Flash Attention 库 | NPU 原生算子 | PyTorch 原生 |
| 适用平台 | CUDA GPU | 华为昇腾 NPU | 通用(CPU/GPU) |
| 性能 | ⭐⭐⭐⭐⭐ | ⭐⭐⭐⭐⭐ | ⭐⭐ |
| 可读性 | ⭐⭐ | ⭐⭐ | ⭐⭐⭐⭐⭐ |
| 用途 | 生产环境(GPU) | 生产环境(NPU) | 学习调试 |
选择建议:
- 生产环境(GPU):使用
attention_ori.py(Flash Attention) - 生产环境(昇腾 NPU):使用
attention.py(NPU 算子) - 学习/调试:使用
attention_torch_native.py(易于理解)
文档索引
本目录包含项目各模块的详细流程图文档,使用 Mermaid 语法绘制。
Engine 模块流程图
| 文档 | 描述 |
|---|---|
| docs/engine/sequence_flowchart.md | Sequence 序列状态管理流程 |
| docs/engine/block_manager_flowchart.md | BlockManager KV缓存块管理流程 |
| docs/engine/scheduler_flowchart.md | Scheduler 调度器流程 |
| docs/engine/model_runner_flowchart.md | ModelRunner 模型运行器流程 |
| docs/engine/llm_engine_flowchart.md | LLMEngine 主引擎流程 |
Layers 模块流程图
| 文档 | 描述 |
|---|---|
| docs/layers/linear_flowchart.md | 线性层与张量并行策略 |
| docs/layers/attention_torch_native_flowchart.md | PyTorch原生Attention实现 |
| docs/layers/attention_flowchart.md | NPU专用Attention实现 |
| docs/layers/attention_ori_flowchart.md | Flash Attention优化实现 |
| docs/layers/sampler_flowchart.md | 采样器(温度采样) |
| docs/layers/rotary_embedding_flowchart.md | RoPE位置编码 |
| docs/layers/layernorm_flowchart.md | RMSNorm归一化层 |
| docs/layers/embed_head_flowchart.md | 词嵌入与LM Head |
| docs/layers/activation_flowchart.md | SwiGLU激活函数 |
Models 模块流程图
| 文档 | 描述 |
|---|---|
| docs/models/llama_flowchart.md | Llama模型架构 |
| docs/models/qwen3_flowchart.md | Qwen3模型架构 |
| docs/models/qwen3_vl_flowchart.md | Qwen3-VL多模态模型架构 |
| docs/models/qwen3_moe_flowchart.md | Qwen3-MoE稀疏专家模型架构 |
| docs/models/mini_cpm4_flowchart.md | MiniCPM4模型架构 |
| docs/models/models_map_flowchart.md | 模型注册映射关系 |
bench数据
仅供参考,硬软条件不同,跑出的数据也会有差异
不同模型对比
| model | Output Tokens | Time (s) | Throughput (tokens/s) | TP |
|---|---|---|---|---|
| Qwen3-0.6B | 143,770 | 36.82 | 3904.20 | 1 |
| Qwen2-0.5B | 143,770 | 20.71 | 6940.84 | 1 |
| Qwen2.5-0.5B-Instruct | 143,770 | 19.82 | 7252.67 | 1 |
| Llama-3.2-1B-Instruct | 143,770 | 25.45 | 5648.50 | 1 |
| Qwen3-32B | 143,770 | 206.69 | 695.59 | 2 |
| Qwen3-32B | 143,770 | 119.86 | 1199.50 | 4 |
其他框架对比(2025-12-30)
vLLM Nano-vLLM 数据来源 https://github.com/GeeeekExplorer/nano-vllm
| Inference Engine | Output Tokens | Time (s) | Throughput (tokens/s) |
|---|---|---|---|
| vLLM | 133,966 | 98.37 | 1361.84 |
| Nano-vLLM | 133,966 | 93.41 | 1434.13 |
| Nano-vLLM-Ascend python torch原生实现 | 4805 | 257.49 | 18.66 |
| Nano-vLLM-Ascend 融合算子+图编译bs=256 | 133,966 | 33.88 | 3954.20 |
图模式不同bs对比(2025-12-30)
| Batch Size | Output Tokens | Time (s) | Throughput (tokens/s) |
|---|---|---|---|
| bs=16 | 133,966 | 107.23 | 1249.37 |
| bs=32 | 133,966 | 75.89 | 1765.35 |
| bs=48 | 133,966 | 64.84 | 2066.22 |
| bs=64 | 133,966 | 54.06 | 2478.31 |
| bs=128 | 133,966 | 43.08 | 3109.56 |
| bs=256 | 133,966 | 33.88 | 3954.20 |
单算子Padding和Non-padding对比(2025-12-30)
bs=256
| Prepare Strategy | Output Tokens | Time (s) | Throughput (tokens/s) |
|---|---|---|---|
| Padding | 133,966 | 158.46 | 845.41 |
| Non-padding | 133,966 | 152.14 | 880.55 |
环境搭建(参考vllm-ascend)
https://docs.vllm.ai/projects/vllm-ascend-cn/zh-cn/latest/quick_start.html
ubuntu
# Update DEVICE according to your device (/dev/davinci[0-7])
export DEVICE=/dev/davinci0
# Update the vllm-ascend image
# Atlas A2:
# export IMAGE=quay.io/ascend/vllm-ascend:v0.14.0rc1
# Atlas A3:
# export IMAGE=quay.io/ascend/vllm-ascend:v0.14.0rc1-a3
export IMAGE=quay.io/ascend/vllm-ascend:v0.14.0rc1
docker run --rm \
--name vllm-ascend \
--shm-size=1g \
--device $DEVICE \
--device /dev/davinci_manager \
--device /dev/devmm_svm \
--device /dev/hisi_hdc \
-v /usr/local/dcmi:/usr/local/dcmi \
-v /usr/local/bin/npu-smi:/usr/local/bin/npu-smi \
-v /usr/local/Ascend/driver/lib64/:/usr/local/Ascend/driver/lib64/ \
-v /usr/local/Ascend/driver/version.info:/usr/local/Ascend/driver/version.info \
-v /etc/ascend_install.info:/etc/ascend_install.info \
-v /root/.cache:/root/.cache \
-p 8000:8000 \
-it $IMAGE bash
# Install curl
apt-get update -y && apt-get install -y curl
安装依赖
pip install .
模型下载
huggingface-cli download --resume-download Qwen/Qwen3-0.6B \
--local-dir ~/huggingface/Qwen3-0.6B/ \
--local-dir-use-symlinks False
快速开始
请参见 example.py 了解用法。该 API 与 vLLM 的接口基本一致,仅在 LLM.generate 方法上存在一些细微差异:
from nanovllm import LLM, SamplingParams
llm = LLM("/YOUR/MODEL/PATH", enforce_eager=True, tensor_parallel_size=1)
sampling_params = SamplingParams(temperature=0.6, max_tokens=256)
prompts = ["Hello, Nano-vLLM."]
outputs = llm.generate(prompts, sampling_params)
outputs[0]["text"]
example运行结果

bench环境
仅供参考
ascend-dmi -c #查看
- 硬件环境:
- 1.显卡:A3 910C
- 2.驱动版本:24.1.rc3.10
- 3.固件版本:7.5.0.109.220
- 软件环境:
- 1.CANN包 8.3.RC1
- 2.PTA版本:torch-npu 2.5.1.post2+gitd7a85f8,torch 2.5.1
Benchmark
See bench.py for benchmark.
Test Configuration:
- Model: Qwen3-0.6B
- Total Requests: 256 sequences
- Input Length: Randomly sampled between 100–1024 tokens
- Output Length: Randomly sampled between 100–1024 tokens
Performance Results:
Nano-vLLM-Ascend 实在太慢了只跑了10条seq
| Inference Engine | Output Tokens | Time (s) | Throughput (tokens/s) |
|---|---|---|---|
| vLLM | 133,966 | 98.37 | 1361.84 |
| Nano-vLLM | 133,966 | 93.41 | 1434.13 |
| Nano-vLLM-Ascend | 4805 | 257.49 | 18.66 |
qwen3-0.6B layers
ModuleList(
(0-27): 28 x Qwen3DecoderLayer(
(self_attn): Qwen3Attention(
(qkv_proj): QKVParallelLinear()
(o_proj): RowParallelLinear()
(rotary_emb): RotaryEmbedding()
(attn): Attention()
(q_norm): RMSNorm()
(k_norm): RMSNorm()
)
(mlp): Qwen3MLP(
(gate_up_proj): MergedColumnParallelLinear()
(down_proj): RowParallelLinear()
(act_fn): SiluAndMul()
)
(input_layernorm): RMSNorm()
(post_attention_layernorm): RMSNorm()
)
)
昇腾计算产业是基于昇腾系列(HUAWEI Ascend)处理器和基础软件构建的全栈 AI计算基础设施、行业应用及服务,https://devpress.csdn.net/organization/setting/general/146749包括昇腾系列处理器、系列硬件、CANN、AI计算框架、应用使能、开发工具链、管理运维工具、行业应用及服务等全产业链
更多推荐


所有评论(0)